TRẠM BIẾN ÁP 110kV TÂN PHÚ TRUNG – TRẠM BIẾN ÁP KỸ THUẬT SỐ ĐẦU TIÊN TẠI EVNHCMC
Ngày đăng : 28/06/2024
Trong lộ trình triển khai chuyển đổi số và phát triển lưới điện thông minh của Tổng công ty Điện lực TP.HCM (EVNHCMC), trạm biến áp kỹ thuật số (TBA KTS) được coi như một thành tựu tiêu biểu và là bước tiến nổi bật cho quá trình số hóa lưới điện truyền tải và phân phối. Lần đầu tiên tại TP.HCM, một trạm biến áp 110kV vận hành với các đại lượng dòng điện, điện áp và tín hiệu được truyền dẫn bằng tín hiệu số qua hệ thống cáp quang, thay thế hoàn toàn hệ thống truyền dẫn bằng cáp điện đồng vật lý của các trạm biến áp truyền thống. TBA KTS Tân Phú Trung là TBA số đầu tiên của EVNHCMC được đưa vào vận hành chính thức vào tháng 9/2023, sử dụng các công nghệ tiên tiến và hiện đại. Ngoài ra, cách thức cấu hình, cài đặt và thử nghiệm cho TBA KTS Tân Phú Trung cũng hoàn toàn khác so với TBA truyền thống nên đòi hỏi kỹ năng và trình độ của các chuyên gia, kỹ sư tham gia cấu hình hệ thống cần phải được đào tạo chuyên sâu.
1. Tổng Quan dự án TBA KTS 110 kV Tân Phú Trung
.png)
Hình: Sơ đồ một sợi – TBA Tân Phú Trung
Quy mô dự án bao gồm:
02 ngăn đường dây 110kV đi trạm 500kV Cầu Bông, 01 ngăn máy biến áp 63MVA phía 110kV, 01 ngăn phân đoạn 110kV, dự phòng vị trí lắp đặt ngăn MBA thứ 2;
MBA T1 – 63MVA – 110kV;
Hệ thống phân phối phía 22kV dùng sơ đồ một hệ thống thanh cái có máy cắt phân đoạn, sử dụng tủ phân phối hợp bộ lắp đặt trong nhà điều khiển gồm 13 tủ cho phân đoạn thứ nhất (bao gồm 08 tủ lộ ra 22kV) và dự phòng vị trí 13 tủ cho phân đoạn thứ hai.
2. Cấu trúc hệ thống - TBA Tân Phú Trung – IEC 61850-9-2:
.png)
Hình: Cấu trúc hệ thống - TBA Tân Phú Trung
Hệ thống thu thập dữ liệu phục vụ giám sát, điều khiển, vận hành TBA sử dụng công nghệ kỹ thuật số cho phép giảm đáng kể khối lượng thi công mạch nhị thứ theo kiểu truyền thống, đồng thời tăng độ ổn định trong vận hành TBA. Đặc biệt, dự án trạm biến áp 110kV Tân Phú Trung là một trong những dự án đầu tiên trong Tổng công ty Điện lực TP.HCM sử dụng công nghệ PROCESS BUS (PB), công nghệ trạm biến áp kỹ thuật số, xây dựng mới hoàn toàn trạm 110kV.
TBA Tân Phú Trung sử dụng tiêu chuẩn IEC 61850-9-2, tiêu chuẩn mới nhất và phổ biến nhất áp dụng cho vận hành hệ thống của TBA KTS.
Các đại lượng dòng điện, điện áp và tín hiệu được mã hóa thành tín hiệu số bằng thiết bị Merging Unit (MU). Từ các MU, các tín hiệu số này sẽ được truyền đi dưới dạng gói tin gọi là Sampled Values (SV).
Các gói tin SV sẽ được truyền dẫn, vận hành trên một hệ thống mạng riêng biệt tại trạm được gọi là Process Bus (PB). Tất cả các thiết bị thông minh (IEDs) của trạm đều được kết nối vào hệ thống mạng PB để sử dụng các gói tin SV và vận hành trên đó.
Hệ thống mạng PB được đồng bộ thời gian với anten GPS hoạt động theo tiêu chuẩn PTP IEEE 1588 v2 có độ chính xác đến micro giây.
Các hệ thống SCADA tự động hóa của trạm, bao gồm các hệ thống HMI, GW/RTU sẽ được truyền dẫn, vận hành trên hệ thống Station Bus.
Hệ thống mạng Station Bus được đồng bộ thời gian với anten GPS hoạt động theo giao thức SNTP (Simple Network Time Protocol).
1) Công tác thiết kế, thi công, xây dựng:
TBA 110 kV kỹ thuật số Tân Phú Trung được thiết kế dựa trên các tiêu chí kỹ thuật vật tư thiết bị (VTTB) do EVNHCMC biên soạn, bao gồm:
1. Thiết bị thu thập dữ liệu (MU - Merging Unit); 2. Thiết bị chuyển mạch Process Bus; 3. Thiết bị chuyển mạch Station Bus; 4. Thiết bị đồng bộ thời gian tín hiệu vệ tinh (GPS); 5. Tủ MK (marshalling kiosk); 6. Các thiết bị điều khiển mức ngăn (BCU - Bay control unit); 7. Relay 87B; 8. Relay 87T; 9. Relay bảo vệ đường dây; 10. Relay bảo vệ quá dòng, điện áp, tần số, điều chỉnh điện áp.
Thiết kế 02 hệ thống mạng cáp quang ngoài trời vận hành song song (01 mạng Process Bus A – main và 01 mạng Process Bus B - backup) tăng cường độ tin cậy và an toàn khi 01 hệ thống mạng cáp quang bị hư hỏng hay sự cố.
Giảm khối lượng mương cáp nhị thứ ngoài trời (trạm truyền thống có mương cáp nhị thứ rộng, sâu chiếm diện tích đất nhiều hơn so với trạm kỹ thuật số).
2) Công tác quản lý kỹ thuật, quản lý vận hành:
Sử dụng các bộ Merging Unit (MU) tại các ngăn lộ 110 kV, tại các tủ MK (marshalling kiosk) và thanh cái C41 giúp trạm biến áp kỹ thuật số Tân Phú Trung giảm khối lượng cáp đồng nhị thứ, giảm số lượng điểm đấu nối cáp nhị thứ và giảm không gian lắp đặt.
Việc thay thế bằng cáp quang giúp loại trừ các rủi ro điện, giảm thiểu sự cố do cáp đồng gây ra, tăng cường độ an toàn và phòng chống cháy nổ đối với TBA.
Giảm các rủi ro hở mạch dòng, ngắn mạch áp.
Giảm các khóa điều khiển thao tác đóng cắt thiết bị và thiết bị trung gian tại các tủ điều khiển bảo vệ (trạm truyền thống có lắp đặt các khóa thao tác đóng cắt,… trong khi đó, trạm kỹ thuật số không có trang bị).
Mỗi IEDs (Relay, BCU, MU) đều có 02 cổng mạng vật lý, hệ thống kép chạy chế độ dự phòng trong mạng process bus đảm bảo tính liên tục ổn định, an toàn và tăng độ tin cậy trong vận hành.
Tất cả các liên động đều sử dụng liên động mềm (GOOSE) nên thuận tiện và nhanh chóng trong công tác cấu hình liên động, thí nghiệm mạch liên động trong bảo trì định kỳ.
Giảm thời gian và khối lượng trong công tác bảo trì định kỳ như: vệ sinh, kiểm tra mạch dòng – mạch áp, …
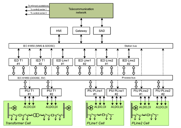
3. Giới thiệu mô hình Kiến trúc hế thống điều khiển, bảo vệ tự động hoá TBA số hiện đại của Cigre
.png)
Figure: The state of the art DSAS solution for a Digital Substation (proposed by The AETS/EDF Consultant)
Source :CIGRE
Kiến trúc này được đưa ra bởi Hội đồng CIGRE, hiện đang được xem là kiến trúc kiểu mẫu cho trạm biến áp kỹ thuật số hiện đại. Dựa trên các IEDs hiện có, Process Bus và PIU (process interface unit) để số hóa giá trị dòng điện, điện áp cũng như các tín hiệu từ thiết bị nhất thứ theo tiêu chuẩn IEC 61850. Hệ thống tự động hoá trạm biến áp số (DSAS) được triển khai với các IEDs thông thường, hiện cung cấp một cấu trúc chức năng cố định.
Theo Tư vấn AETS (Pháp), sự khác biệt chính giữa hệ thống DSAS của trạm biến áp số Tân Phú Trung và giải pháp TBA số hiện đại trên thế giới nằm ở thiết bị PIU. Thiết bị này là một thành phần quan trọng của DSAS. Tại Trạm biến áp Tân Phú Trung, dữ liệu được thu thập và trao đổi thông qua Vizimax merging unit, SMTB (Smart Terminal Block) kết hợp với C264 concentrator. Các loại thiết bị khác nhau này có thể gặp phải vấn đề về đồng bộ hóa thời gian khi chúng giao tiếp với hệ thống điều khiển trạm biến áp kỹ thuật số thông qua hai kênh khác nhau. Ngoài ra, các thiết bị LPITs cho phía 110kV cũng nên được xem xét triển khai thí điểm cho các TBA số xây dựng mới tại TP.HCM nhằm tiếp tục nâng cao mức độ số hoá.
4. Kết Luận
TBA KTS Tân Phú Trung được triển khai thí điểm tại TP.HCM với công nghệ và tiêu chuẩn hiện đại trên thế giới. TBA vận hành bằng tín hiệu số nên yếu tố quan trọng nhất để đảm bảo cho hệ thống vận hành tin cậy và an toàn chính là sự ổn định, đồng bộ, liên tục và tức thời của hệ thống Process Bus. Vì vậy, hệ thống phải được cấu hình chuẩn xác, băng thông truyền dẫn của hệ thống phải đủ rộng để đảm bảo tín hiệu luôn được truyền đi liên tục, tức thời và không bị tắc nghẽn, đặc biệt là khi đang vận hành với luồng tín hiệu tối đa. Quan trọng nhất là hệ thống Process Bus và các thiết bị IEDs kết nối phải luôn được đồng bộ thời gian PTP với nhau để đảm bảo hệ thống vận hành chính xác, không tác động nhầm hay bị vô hiệu hóa các chức năng.
Hiện tại, EVNHCMC đang tiếp tục làm việc với Tư vấn AETS/EDF (Pháp) để triển khai dự án hợp tác kỹ thuật “Phát triển lưới điện thông minh và triển khai trạm biến áp số 110kV của EVNHCMC" với mục tiêu chính của dự án là đưa ra giải pháp triển khai tối ưu cho các trạm biến áp kỹ thuật số 110kV xây dựng mới trong tương lai tại TP.HCM (nghiên cứu các mô hình kiến trúc hệ thống và tiêu chuẩn kỹ thuật tiên tiến của trạm biến áp số, cũng như chiến lược triển khai, lộ trình sửa chữa bảo dưỡng, đào tạo làm chủ công nghệ,…). Đây là dự án quan trọng của EVNHCMC với mục tiêu số hóa các trạm biến áp 110kV mới trong thời gian tới cũng như đóng vai trò tích cực lộ trình chuyển đổi số và thúc đẩy phát triển lưới điện thông minh tại TP. HCM.